
Neue Schulung: Civil3D: BIM Workflow
5. Juni 2025Autodesk® Revit® 2026.2
17. Juli 2025Civil 3D: Advanced / Workshop
Voraussetzung:
Sehr gute AutoCAD Civil 3D Kenntnisse
Zielgruppe:
Anwender AutoCAD Civil 3D
Umfang:
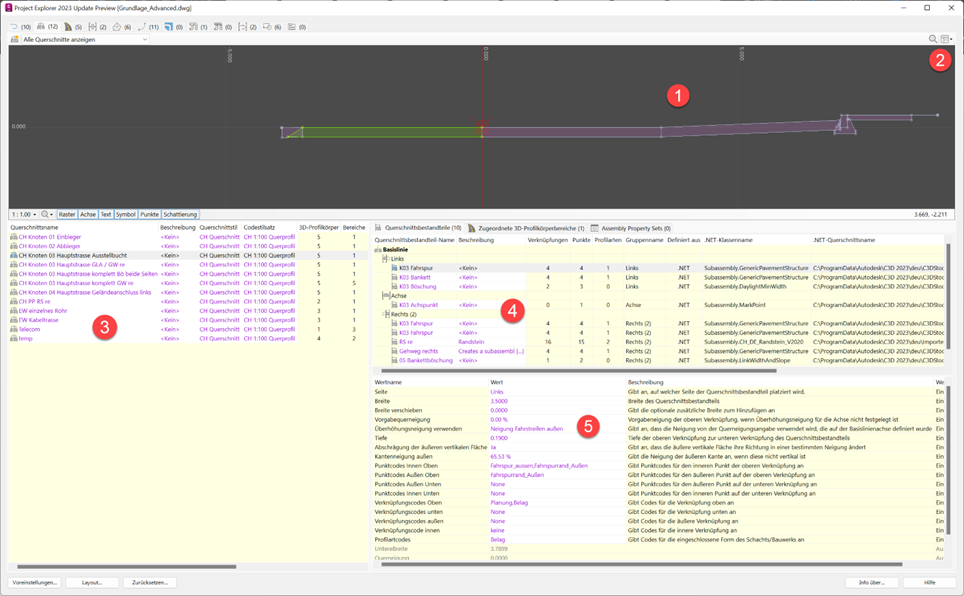
- Project Explorer
- Ausdrücke
- Werkzeugkasten Berichte
- Vermessungsdatenbank
- Benutzerdefinierten Eigenschaftsklassifizierungen (Punkte)
In diesem Kurs erhalten Sie eine umfassende Einführung in die Funktionen und Anwendungsmöglichkeiten des Project Explorers in Civil 3D. Sie lernen, wie Sie Achsen, Querschnitte, 3D-Profilkörper, DGMs, Parzellen und Kanalnetze effizient verwalten und auswerten. Der Kurs behandelt zudem die Erstellung individueller Berichte, Beschriftungen und Eigenschaftssätze. Ergänzend wird die Arbeit mit der Vermessungsdatenbank vertieft – von der Datenstruktur über den Import von Vermessungspunkten bis hin zur Erstellung und Bearbeitung von Bruchkanten sowie benutzerdefinierten Klassifizierungen auf COGO-Punkten.
Holen Sie mehr aus Civil 3D heraus – mit unserem Kurs für fortgeschrittene Anwender!
Dieser Kurs ist ideal für alle, die schon länger mit Civil 3D arbeiten und jetzt ihre Kenntnisse im Bereich Datenmanagement, Objektverwaltung und Automatisierung gezielt erweitern möchten.
Sie lernen unter anderem:
- wie Sie Datenstrukturen in Civil 3D effizient nutzen
- Objekte gezielt verwalten und organisieren
- Listen und Berichte automatisch erzeugen
- COGO-Punkte automatisiert bearbeiten und
- mit einfacher VB-Programmierung (z. B. Ausdrücke und Variablen) intelligente Berechnungen und Beschriftungen umsetzen.
Machen Sie den nächsten Schritt – optimieren Sie Ihre Workflows und steigern Sie Ihre Produktivität mit Civil 3D!




